Upgrade to Pro
— share decks privately, control downloads, hide ads and more …
Speaker Deck
Features
Speaker Deck
PRO
Sign in
Sign up for free
Search
Search
生成AIを活用したTerraformワークフロー(HCP Terraform × Claude...
Search
Sponsored
·
Your Podcast. Everywhere. Effortlessly.
Share. Educate. Inspire. Entertain. You do you. We'll handle the rest.
→
msato
November 12, 2025
0
370
生成AIを活用したTerraformワークフロー(HCP Terraform × Claude Code)
2025/11/13 HashiTalks 2025
https://events.hashicorp.com/hashitalksjapan
msato
November 12, 2025
Tweet
Share
More Decks by msato
See All by msato
筋肉の大会_NABBA_に出てみた.pptx.pdf
msato
0
140
筋肉の大会(NABBA)に出てみた
msato
0
690
生成AIを活用したTerraformワークフロー
msato
0
710
re:Invent 2024の HashiCorp関連(主にTerraform)の アップデート&セッション共有
msato
0
370
Terraform Stacks入門 #HashiTalks
msato
6
1.9k
Terraformテスト入門
msato
5
5k
AFTを運用していたらAWS Configの課金が急増していた件
msato
0
890
IaCジャーニーの紹介
msato
1
1.6k
Terraformのデプロイパイプラインに使用できるツールをまとめてみる
msato
1
2k
Featured
See All Featured
Unlocking the hidden potential of vector embeddings in international SEO
frankvandijk
0
190
How to Think Like a Performance Engineer
csswizardry
28
2.5k
Utilizing Notion as your number one productivity tool
mfonobong
4
240
Unsuck your backbone
ammeep
672
58k
The Myth of the Modular Monolith - Day 2 Keynote - Rails World 2024
eileencodes
26
3.4k
Technical Leadership for Architectural Decision Making
baasie
3
270
RailsConf & Balkan Ruby 2019: The Past, Present, and Future of Rails at GitHub
eileencodes
141
35k
Avoiding the “Bad Training, Faster” Trap in the Age of AI
tmiket
0
96
SERP Conf. Vienna - Web Accessibility: Optimizing for Inclusivity and SEO
sarafernandez
1
1.3k
Mobile First: as difficult as doing things right
swwweet
225
10k
Keith and Marios Guide to Fast Websites
keithpitt
413
23k
JavaScript: Past, Present, and Future - NDC Porto 2020
reverentgeek
52
5.9k
Transcript
生成AIを活用したTerraformワークフロー HCP Terraform × Claude Code GitHub Actions HashiTalks Japan
2025 2025/11/13 佐藤 雅樹
2
1. イントロダクション 2. 課題と背景 3. ソリューションアーキテクチャ 4. 技術詳細・実装 5. デモンストレーション
6. まとめ・今後の展望 アジェンダ 3
Terraformワークフローに生成AIを組み込んで、組織レベルで生成 AI・Terraform活用を促進しよう 今日話すこと 4
課題と背景
従来の課題 Terraformの専門知識が必要 インフラとアプリケーション開発の両方を習得する必要 生成AIによる変化 生成AIによってTerraformコード自動生成が可能に Infrastructure as Codeの敷居が大幅に下がった しかし、新たな課題も発生... 背景:生成AIでIaCのハードルは下がった
6
ガイドライン遵守:組織のルールに沿っているか? セキュリティ:安全な設定になっているか? レビュー負荷:生成されたコードのレビューが大変 課題1:コード品質の担保が困難 7
強い権限:IaCはクラウドリソースへの強力な権限が必要 オペミスのリスク:本番環境のリソースを誤って削除 例:Terraform管理のEC2を生成AIがdestroyしてサービス停止 課題2:AIエージェントに対するガードレールが必要 8
生成AIの活用スキルに個人差が大きい チーム全体の生産性向上が困難 課題3:活用レベルの個人差 9
ソリューションアーキテクチャ
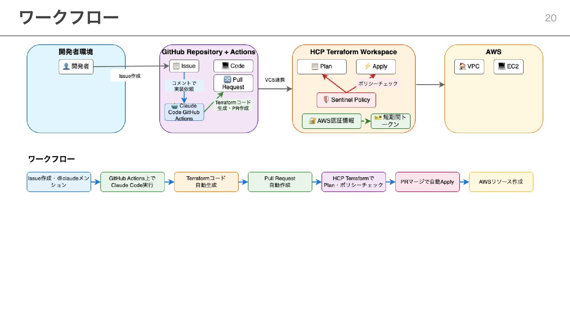
Terraformワークフローを整備し、その中に生成AIを組み込む HCP TerraformとClaude Code GitHub Actionsの組み合わせで 実現 1. HCP Terraform:権限管理・Apply/Plan制御・Policy
As Code 2. Claude Code GitHub Actions:チーム内生成AI活用 解決アプローチの全体設計 11
セキュリティ向上 認証情報をHCP Terraformで集中管理 Claude Codeは直接クラウドプロバイダーの 認証情報にアクセスしない 自動化・一貫性 標準化されたワークフローで実行環境統一 ガバナンス強化 実行履歴、承認フロー、監査ログが自動記録
Policy As Codeによる自動チェック スケーラビリティ 新メンバー追加時の設定コストが最小 開発者はブラウザだけでインフラ構築が可能 HCP Terraform + Claude Code GitHub Actions 12
HashiCorpが提供する、チームがTerraformを共同で使用できるように支援するSaaS クラウドリソースの権限管理とワークフロー制御 Policy As Code(Sentinel・OPA)によるガバナンス・セキュリティ担保 ポリシーの例: 特定タグが付いていないリソースは作成禁止 古いインスタンスファミリーのインスタンスは作成禁止 金曜日のデプロイは禁止 VCS連携によるGitOpsワークフロー
HCP Terraform概要 13
Anthropicが提供する、エージェント型コーディングツール 自然言語でのコード生成・デバッグ・リファクタリング支援 Claude Code概要 14
GitHub Actions上でClaude Codeを実行する機能 Pull RequestやIssue上で @claude メンションで、 実装やバグ修正等を行う Claude Code
GitHub Actions概要 15
概要図 16
技術詳細・実装
項目 ローカル実行 GitHub Actions実行 環境管理 環境構築の負担 自動化・一貫性 ガバナンス 監査・管理の困難 ガバナンス強化
スケーラビリティ 個人レベル 組織レベル対応 運用性 即座の対話性 対話性の制限 デバッグ デバッグの容易さ デバッグの困難さ コスト Claude Codeの使用料のみ Claude Codeの使用料のみ + GitHub Actionsの実行料金 Claude Code実行環境の比較 18
項目 ローカルTerraform コミュニティ版 HCP Terraform セキュリティ ローカルにクレデンシャル配置 クレデンシャルをHCP Terraformで一元管理 ガバナンス
ポリシー適用・管理困難(要作り込み) ポリシー適用・管理機能あり 運用性 手動運用 VCS連携等の自動運用 コスト 無料 リソース数課金 Terraform実行環境の比較 19
ワークフロー 20
デモンストレーション
シナリオ: 「既存VPCにEC2インスタンス追加」 1. GitHub Issue作成 2. Claude Code GitHub ActionsによるPull
Request作成・修正 3. HCP TerraformによるPlan・Apply 実際のワークフローデモ 22
前提:生成AI導入前にTerraformワークフローを整備 組織レベル活用:専門知識を持たない開発者でもTerraform使ったインフラ構築・運用が可能に 開発者体験: ローカル環境のセットアップ不要で自然言語でTerraformコード生成・修正 セキュリティ:クレデンシャルをローカルやAIエージェントに直接渡さずに、HCP Terraform で一元管理 ガバナンス:HCP Terraformによる自動ポリシーチェック まとめ
23
24