Upgrade to Pro — share decks privately, control downloads, hide ads and more …

履歴テーブル、今回はこう作りました 〜 Delegated Types編 〜 / How We...

Sponsored · Your Podcast. Everywhere. Effortlessly. Share. Educate. Inspire. Entertain. You do you. We'll handle the rest.
Avatar for moznion moznion
November 27, 2025

履歴テーブル、今回はこう作りました 〜 Delegated Types編 〜 / How We Built Our History Table This Time — With Delegated Types

Ruby on Railsのテーブル設計とトランザクション処理 LT Nightの資料です #techbaton_findy
https://findy.connpass.com/event/375098/

5分で背景含め様々を説明するのは無理だったので補足記事があります: https://moznion.hatenadiary.com/entry/2025/11/27/223512

Avatar for moznion

moznion

November 27, 2025
Tweet

More Decks by moznion

Other Decks in Technology

Transcript

  1. 

  2.  ཤྺςʔϒϧσʔλϞσϦϯά DPOWFSTJPO@FWFOU CJHJOU JE 1, CJHJOU DPOWFSTJPO@JE TUSJOH FWFOUBCMF@UZQF

    EFMFHBUFEUZQFT CJHJOU FWFOUBCMF@JE EFMFHBUFEUZQFT CJHJOU DPOWFSTJPO@FWFOU@QSPWJEFS@MPH@JE EBUBUJNF PDDVSSFE@BU DPOWFSTJPO@FWFOU@BQQMJDBUJPOT CJHJOU JE 1, JOUFHFS SFXBSE@BNPVOU JOUFHFS QVSDIBTF@BNPVOU EBUFUJNF PDDVSSFE@BU FOSPMMNFOU@JOUFOUT CJHJOU JE 1, CJHJOU VTFS@JE VTFST΁ͷ', CJHJOU P ff FS@JE P ff FST Ҋ݅ ΁ͷ', EBUFUJNF FOSPMMFE@BU DPOWFSTJPOT CJHJOU JE 1, CJHJOU VTFS@JE VTFST΁ͷ', CJHJOU P ff FS@JE P ff FST Ҋ݅ ΁ͷ', CJHJOU FOSPMMNFOU@JOUFOU@JE FOSPMMNFOU@JOUFOUT΁ͷ', DPOWFSTJPO@FWFOU@SFKFDUJPOT CJHJOU JE 1, EBUFUJNF PDDVSSFE@BU DPOWFSTJPO@FWFOU@QSPWJEFS@MPHT CJHJOU JE 1, TUSJOH QSPWJEFS@OBNF KTPO SBX@QBZMPBE EBUFUJNF SFDFJWFE@BU DPOWFSTJPO@FWFOU@BQQSPWBMT CJHJOU JE 1, JOUFHFS SFXBSE@BNPVOU JOUFHFS QVSDIBTF@BNPVOU EBUFUJNF PDDVSSFE@BU
  3.  ཤྺςʔϒϧσʔλϞσϦϯά DPOWFSTJPO@FWFOU CJHJOU JE 1, CJHJOU DPOWFSTJPO@JE TUSJOH FWFOUBCMF@UZQF

    EFMFHBUFEUZQFT CJHJOU FWFOUBCMF@JE EFMFHBUFEUZQFT CJHJOU DPOWFSTJPO@FWFOU@QSPWJEFS@MPH@JE EBUBUJNF PDDVSSFE@BU DPOWFSTJPO@FWFOU@BQQMJDBUJPOT CJHJOU JE 1, JOUFHFS SFXBSE@BNPVOU JOUFHFS QVSDIBTF@BNPVOU EBUFUJNF PDDVSSFE@BU FOSPMMNFOU@JOUFOUT CJHJOU JE 1, CJHJOU VTFS@JE VTFST΁ͷ', CJHJOU P ff FS@JE P ff FST Ҋ݅ ΁ͷ', EBUFUJNF FOSPMMFE@BU DPOWFSTJPOT CJHJOU JE 1, CJHJOU VTFS@JE VTFST΁ͷ', CJHJOU P ff FS@JE P ff FST Ҋ݅ ΁ͷ', CJHJOU FOSPMMNFOU@JOUFOU@JE FOSPMMNFOU@JOUFOUT΁ͷ', DPOWFSTJPO@FWFOU@SFKFDUJPOT CJHJOU JE 1, EBUFUJNF PDDVSSFE@BU DPOWFSTJPO@FWFOU@BQQSPWBMT CJHJOU JE 1, JOUFHFS SFXBSE@BNPVOU JOUFHFS QVSDIBTF@BNPVOU EBUFUJNF PDDVSSFE@BU ͢΂ͯͷϨίʔυ͸௥هΦϯϦʔ (immutable) DPOWFSTJPO@FWFOU@QSPWJEFS@MPHT CJHJOU JE 1, TUSJOH QSPWJEFS@OBNF KTPO SBX@QBZMPBE EBUFUJNF SFDFJWFE@BU
  4.  ཤྺςʔϒϧσʔλϞσϦϯά DPOWFSTJPO@FWFOU CJHJOU JE 1, CJHJOU DPOWFSTJPO@JE TUSJOH FWFOUBCMF@UZQF

    EFMFHBUFEUZQFT CJHJOU FWFOUBCMF@JE EFMFHBUFEUZQFT CJHJOU DPOWFSTJPO@FWFOU@QSPWJEFS@MPH@JE EBUBUJNF PDDVSSFE@BU DPOWFSTJPO@FWFOU@BQQMJDBUJPOT CJHJOU JE 1, JOUFHFS SFXBSE@BNPVOU JOUFHFS QVSDIBTF@BNPVOU EBUFUJNF PDDVSSFE@BU FOSPMMNFOU@JOUFOUT CJHJOU JE 1, CJHJOU VTFS@JE VTFST΁ͷ', CJHJOU P ff FS@JE P ff FST Ҋ݅ ΁ͷ', EBUFUJNF FOSPMMFE@BU DPOWFSTJPOT CJHJOU JE 1, CJHJOU VTFS@JE VTFST΁ͷ', CJHJOU P ff FS@JE P ff FST Ҋ݅ ΁ͷ', CJHJOU FOSPMMNFOU@JOUFOU@JE FOSPMMNFOU@JOUFOUT΁ͷ', DPOWFSTJPO@FWFOU@SFKFDUJPOT CJHJOU JE 1, EBUFUJNF PDDVSSFE@BU DPOWFSTJPO@FWFOU@BQQSPWBMT CJHJOU JE 1, JOUFHFS SFXBSE@BNPVOU JOUFHFS QVSDIBTF@BNPVOU EBUFUJNF PDDVSSFE@BU ͜ͷID͕ϥΠϑαΠΫϧதͰҰҙʹͳΔ DPOWFSTJPO@FWFOU@QSPWJEFS@MPHT CJHJOU JE 1, TUSJOH QSPWJEFS@OBNF KTPO SBX@QBZMPBE EBUFUJNF SFDFJWFE@BU
  5.  τϥϯβΫγϣϯڥք DPOWFSTJPO@FWFOU CJHJOU JE 1, CJHJOU DPOWFSTJPO@JE TUSJOH FWFOUBCMF@UZQF

    EFMFHBUFEUZQFT CJHJOU FWFOUBCMF@JE EFMFHBUFEUZQFT CJHJOU DPOWFSTJPO@FWFOU@QSPWJEFS@MPH@JE EBUBUJNF PDDVSSFE@BU DPOWFSTJPO@FWFOU@BQQMJDBUJPOT CJHJOU JE 1, JOUFHFS SFXBSE@BNPVOU JOUFHFS QVSDIBTF@BNPVOU EBUFUJNF PDDVSSFE@BU FOSPMMNFOU@JOUFOUT CJHJOU JE 1, CJHJOU VTFS@JE VTFST΁ͷ', CJHJOU P ff FS@JE P ff FST Ҋ݅ ΁ͷ', EBUFUJNF FOSPMMFE@BU DPOWFSTJPOT CJHJOU JE 1, CJHJOU VTFS@JE VTFST΁ͷ', CJHJOU P ff FS@JE P ff FST Ҋ݅ ΁ͷ', CJHJOU FOSPMMNFOU@JOUFOU@JE FOSPMMNFOU@JOUFOUT΁ͷ', DPOWFSTJPO@FWFOU@SFKFDUJPOT CJHJOU JE 1, EBUFUJNF PDDVSSFE@BU DPOWFSTJPO@FWFOU@BQQSPWBMT CJHJOU JE 1, JOUFHFS SFXBSE@BNPVOU JOUFHFS QVSDIBTF@BNPVOU EBUFUJNF PDDVSSFE@BU DPOWFSTJPO@FWFOU@QSPWJEFS@MPHT CJHJOU JE 1, TUSJOH QSPWJEFS@OBNF KTPO SBX@QBZMPBE EBUFUJNF SFDFJWFE@BU
  6.  DPOWFSTJPO@FWFOU CJHJOU JE 1, CJHJOU DPOWFSTJPO@JE TUSJOH FWFOUBCMF@UZQF EFMFHBUFEUZQFT

    CJHJOU FWFOUBCMF@JE EFMFHBUFEUZQFT CJHJOU DPOWFSTJPO@FWFOU@QSPWJEFS@MPH@JE EBUBUJNF PDDVSSFE@BU DPOWFSTJPO@FWFOU@BQQMJDBUJPOT CJHJOU JE 1, JOUFHFS SFXBSE@BNPVOU JOUFHFS QVSDIBTF@BNPVOU EBUFUJNF PDDVSSFE@BU FOSPMMNFOU@JOUFOUT CJHJOU JE 1, CJHJOU VTFS@JE VTFST΁ͷ', CJHJOU P ff FS@JE P ff FST Ҋ݅ ΁ͷ', EBUFUJNF FOSPMMFE@BU DPOWFSTJPOT CJHJOU JE 1, CJHJOU VTFS@JE VTFST΁ͷ', CJHJOU P ff FS@JE P ff FST Ҋ݅ ΁ͷ', CJHJOU FOSPMMNFOU@JOUFOU@JE FOSPMMNFOU@JOUFOUT΁ͷ', DPOWFSTJPO@FWFOU@SFKFDUJPOT CJHJOU JE 1, EBUFUJNF PDDVSSFE@BU DPOWFSTJPO@FWFOU@BQQSPWBMT CJHJOU JE 1, JOUFHFS SFXBSE@BNPVOU JOUFHFS QVSDIBTF@BNPVOU EBUFUJNF PDDVSSFE@BU DPOWFSTJPO@FWFOU@QSPWJEFS@MPHT CJHJOU JE 1, TUSJOH QSPWJEFS@OBNF KTPO SBX@QBZMPBE EBUFUJNF SFDFJWFE@BU ϢʔβʔͷΞΫγϣϯʹΑΓൃੜ
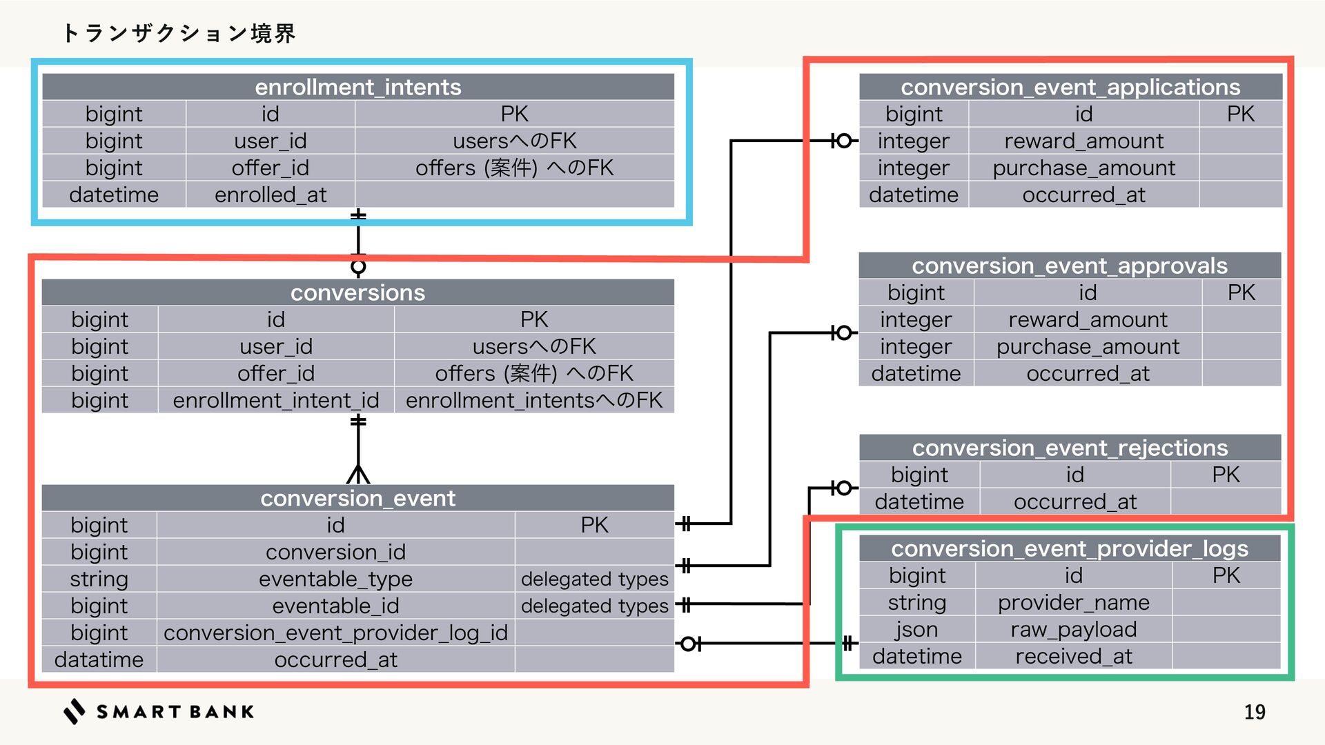
  7.  τϥϯβΫγϣϯڥք DPOWFSTJPO@FWFOU CJHJOU JE 1, CJHJOU DPOWFSTJPO@JE TUSJOH FWFOUBCMF@UZQF

    EFMFHBUFEUZQFT CJHJOU FWFOUBCMF@JE EFMFHBUFEUZQFT CJHJOU DPOWFSTJPO@FWFOU@QSPWJEFS@MPH@JE EBUBUJNF PDDVSSFE@BU DPOWFSTJPO@FWFOU@BQQMJDBUJPOT CJHJOU JE 1, JOUFHFS SFXBSE@BNPVOU JOUFHFS QVSDIBTF@BNPVOU EBUFUJNF PDDVSSFE@BU FOSPMMNFOU@JOUFOUT CJHJOU JE 1, CJHJOU VTFS@JE VTFST΁ͷ', CJHJOU P ff FS@JE P ff FST Ҋ݅ ΁ͷ', EBUFUJNF FOSPMMFE@BU DPOWFSTJPOT CJHJOU JE 1, CJHJOU VTFS@JE VTFST΁ͷ', CJHJOU P ff FS@JE P ff FST Ҋ݅ ΁ͷ', CJHJOU FOSPMMNFOU@JOUFOU@JE FOSPMMNFOU@JOUFOUT΁ͷ', DPOWFSTJPO@FWFOU@SFKFDUJPOT CJHJOU JE 1, EBUFUJNF PDDVSSFE@BU DPOWFSTJPO@FWFOU@BQQSPWBMT CJHJOU JE 1, JOUFHFS SFXBSE@BNPVOU JOUFHFS QVSDIBTF@BNPVOU EBUFUJNF PDDVSSFE@BU DPOWFSTJPO@FWFOU@QSPWJEFS@MPHT CJHJOU JE 1, TUSJOH QSPWJEFS@OBNF KTPO SBX@QBZMPBE EBUFUJNF SFDFJWFE@BU ίϯόʔδϣϯ͢ΔͱASP͔Β௨஌͞ΕΔ (εςʔτϚγϯత)
  8.  τϥϯβΫγϣϯڥք DPOWFSTJPO@FWFOU CJHJOU JE 1, CJHJOU DPOWFSTJPO@JE TUSJOH FWFOUBCMF@UZQF

    EFMFHBUFEUZQFT CJHJOU FWFOUBCMF@JE EFMFHBUFEUZQFT CJHJOU DPOWFSTJPO@FWFOU@QSPWJEFS@MPH@JE EBUBUJNF PDDVSSFE@BU DPOWFSTJPO@FWFOU@BQQMJDBUJPOT CJHJOU JE 1, JOUFHFS SFXBSE@BNPVOU JOUFHFS QVSDIBTF@BNPVOU EBUFUJNF PDDVSSFE@BU FOSPMMNFOU@JOUFOUT CJHJOU JE 1, CJHJOU VTFS@JE VTFST΁ͷ', CJHJOU P ff FS@JE P ff FST Ҋ݅ ΁ͷ', EBUFUJNF FOSPMMFE@BU DPOWFSTJPOT CJHJOU JE 1, CJHJOU VTFS@JE VTFST΁ͷ', CJHJOU P ff FS@JE P ff FST Ҋ݅ ΁ͷ', CJHJOU FOSPMMNFOU@JOUFOU@JE FOSPMMNFOU@JOUFOUT΁ͷ', DPOWFSTJPO@FWFOU@SFKFDUJPOT CJHJOU JE 1, EBUFUJNF PDDVSSFE@BU DPOWFSTJPO@FWFOU@BQQSPWBMT CJHJOU JE 1, JOUFHFS SFXBSE@BNPVOU JOUFHFS QVSDIBTF@BNPVOU EBUFUJNF PDDVSSFE@BU DPOWFSTJPO@FWFOU@QSPWJEFS@MPHT CJHJOU JE 1, TUSJOH QSPWJEFS@OBNF KTPO SBX@QBZMPBE EBUFUJNF SFDFJWFE@BU ASP͔Βͷ௨஌ΛϩΪϯά (ௐࠪ౳ʹར༻Ͱ͖Δ)
  9.  DPOWFSTJPO@FWFOU CJHJOU JE 1, CJHJOU DPOWFSTJPO@JE TUSJOH FWFOUBCMF@UZQF EFMFHBUFEUZQFT

    CJHJOU FWFOUBCMF@JE EFMFHBUFEUZQFT CJHJOU DPOWFSTJPO@FWFOU@QSPWJEFS@MPH@JE EBUBUJNF PDDVSSFE@BU DPOWFSTJPO@FWFOU@BQQMJDBUJPOT CJHJOU JE 1, JOUFHFS SFXBSE@BNPVOU JOUFHFS QVSDIBTF@BNPVOU EBUFUJNF PDDVSSFE@BU FOSPMMNFOU@JOUFOUT CJHJOU JE 1, CJHJOU VTFS@JE VTFST΁ͷ', CJHJOU P ff FS@JE P ff FST Ҋ݅ ΁ͷ', EBUFUJNF FOSPMMFE@BU DPOWFSTJPOT CJHJOU JE 1, CJHJOU VTFS@JE VTFST΁ͷ', CJHJOU P ff FS@JE P ff FST Ҋ݅ ΁ͷ', CJHJOU FOSPMMNFOU@JOUFOU@JE FOSPMMNFOU@JOUFOUT΁ͷ', DPOWFSTJPO@FWFOU@SFKFDUJPOT CJHJOU JE 1, EBUFUJNF PDDVSSFE@BU DPOWFSTJPO@FWFOU@BQQSPWBMT CJHJOU JE 1, JOUFHFS SFXBSE@BNPVOU JOUFHFS QVSDIBTF@BNPVOU EBUFUJNF PDDVSSFE@BU ࢖͍΍͢͞ ύϑΥʔϚϯεͷͨΊͷඇਖ਼نԽ DPOWFSTJPO@FWFOU@QSPWJEFS@MPHT CJHJOU JE 1, TUSJOH QSPWJEFS@OBNF KTPO SBX@QBZMPBE EBUFUJNF SFDFJWFE@BU
  10.  DPOWFSTJPO@FWFOU CJHJOU JE 1, CJHJOU DPOWFSTJPO@JE TUSJOH FWFOUBCMF@UZQF EFMFHBUFEUZQFT

    CJHJOU FWFOUBCMF@JE EFMFHBUFEUZQFT CJHJOU DPOWFSTJPO@FWFOU@QSPWJEFS@MPH@JE EBUBUJNF PDDVSSFE@BU DPOWFSTJPO@FWFOU@BQQMJDBUJPOT CJHJOU JE 1, JOUFHFS SFXBSE@BNPVOU JOUFHFS QVSDIBTF@BNPVOU EBUFUJNF PDDVSSFE@BU FOSPMMNFOU@JOUFOUT CJHJOU JE 1, CJHJOU VTFS@JE VTFST΁ͷ', CJHJOU P ff FS@JE P ff FST Ҋ݅ ΁ͷ', EBUFUJNF FOSPMMFE@BU DPOWFSTJPOT CJHJOU JE 1, CJHJOU VTFS@JE VTFST΁ͷ', CJHJOU P ff FS@JE P ff FST Ҋ݅ ΁ͷ', CJHJOU FOSPMMNFOU@JOUFOU@JE FOSPMMNFOU@JOUFOUT΁ͷ', DPOWFSTJPO@FWFOU@SFKFDUJPOT CJHJOU JE 1, EBUFUJNF PDDVSSFE@BU DPOWFSTJPO@FWFOU@BQQSPWBMT CJHJOU JE 1, JOUFHFS SFXBSE@BNPVOU JOUFHFS QVSDIBTF@BNPVOU EBUFUJNF PDDVSSFE@BU ࢖͍΍͢͞ ύϑΥʔϚϯεͷͨΊͷඇਖ਼نԽ DPOWFSTJPO@FWFOU@QSPWJEFS@MPHT CJHJOU JE 1, TUSJOH QSPWJEFS@OBNF KTPO SBX@QBZMPBE EBUFUJNF SFDFJWFE@BU
  11.  DPOWFSTJPO@FWFOU CJHJOU JE 1, CJHJOU DPOWFSTJPO@JE TUSJOH FWFOUBCMF@UZQF EFMFHBUFEUZQFT

    CJHJOU FWFOUBCMF@JE EFMFHBUFEUZQFT CJHJOU DPOWFSTJPO@FWFOU@QSPWJEFS@MPH@JE EBUBUJNF PDDVSSFE@BU DPOWFSTJPO@FWFOU@BQQMJDBUJPOT CJHJOU JE 1, JOUFHFS SFXBSE@BNPVOU JOUFHFS QVSDIBTF@BNPVOU EBUFUJNF PDDVSSFE@BU FOSPMMNFOU@JOUFOUT CJHJOU JE 1, CJHJOU VTFS@JE VTFST΁ͷ', CJHJOU P ff FS@JE P ff FST Ҋ݅ ΁ͷ', EBUFUJNF FOSPMMFE@BU DPOWFSTJPOT CJHJOU JE 1, CJHJOU VTFS@JE VTFST΁ͷ', CJHJOU P ff FS@JE P ff FST Ҋ݅ ΁ͷ', CJHJOU FOSPMMNFOU@JOUFOU@JE FOSPMMNFOU@JOUFOUT΁ͷ', DPOWFSTJPO@FWFOU@SFKFDUJPOT CJHJOU JE 1, EBUFUJNF PDDVSSFE@BU DPOWFSTJPO@FWFOU@BQQSPWBMT CJHJOU JE 1, JOUFHFS SFXBSE@BNPVOU JOUFHFS QVSDIBTF@BNPVOU EBUFUJNF PDDVSSFE@BU ࢖͍΍͢͞ ύϑΥʔϚϯεͷͨΊͷඇਖ਼نԽ DPOWFSTJPO@FWFOU@QSPWJEFS@MPHT CJHJOU JE 1, TUSJOH QSPWJEFS@OBNF KTPO SBX@QBZMPBE EBUFUJNF SFDFJWFE@BU
  12.  %FMFHBUFE5ZQFT DPOWFSTJPO@FWFOU CJHJOU JE 1, CJHJOU DPOWFSTJPO@JE TUSJOH FWFOUBCMF@UZQF

    EFMFHBUFEUZQFT CJHJOU FWFOUBCMF@JE EFMFHBUFEUZQFT CJHJOU DPOWFSTJPO@FWFOU@QSPWJEFS@MPH@JE EBUBUJNF PDDVSSFE@BU DPOWFSTJPO@FWFOU@BQQMJDBUJPOT CJHJOU JE 1, JOUFHFS SFXBSE@BNPVOU JOUFHFS QVSDIBTF@BNPVOU EBUFUJNF PDDVSSFE@BU FOSPMMNFOU@JOUFOUT CJHJOU JE 1, CJHJOU VTFS@JE VTFST΁ͷ', CJHJOU P ff FS@JE P ff FST Ҋ݅ ΁ͷ', EBUFUJNF FOSPMMFE@BU DPOWFSTJPOT CJHJOU JE 1, CJHJOU VTFS@JE VTFST΁ͷ', CJHJOU P ff FS@JE P ff FST Ҋ݅ ΁ͷ', CJHJOU FOSPMMNFOU@JOUFOU@JE FOSPMMNFOU@JOUFOUT΁ͷ', DPOWFSTJPO@FWFOU@SFKFDUJPOT CJHJOU JE 1, EBUFUJNF PDDVSSFE@BU DPOWFSTJPO@FWFOU@BQQSPWBMT CJHJOU JE 1, JOUFHFS SFXBSE@BNPVOU JOUFHFS QVSDIBTF@BNPVOU EBUFUJNF PDDVSSFE@BU DPOWFSTJPO@FWFOU@QSPWJEFS@MPHT CJHJOU JE 1, TUSJOH QSPWJEFS@OBNF KTPO SBX@QBZMPBE EBUFUJNF SFDFJWFE@BU
  13.  %FMFHBUFE5ZQFTΛ࢖͏͜ͱʹΑΔخ͠͞ • ֤छΠϕϯτΛݸผͷςʔϒϧ಺ʹอଘͰ͖Δ • ڞ௨ͷॲཧ͸਌ςʔϒϧɺݻ༗ͷΧϥϜ΍ॲཧ͸ݸผςʔϒϧͷ
 ੹຿ʹͰ͖Δ̈ •ݸผςʔϒϧ΁ͷΫΤϦͰ׬݁ͤ͞Δ͜ͱ͕Ͱ͖Δ̈̈ • ಛఆͷΫϥε

    (ςʔϒϧ) ͔͠ඥ෇͔ͳ͍͜ͱ͕อূͰ͖ΔͷͰ
 σʔλߏ଄ͱͯ͠ഁ୼ͤ͞ʹ͍͘ ̈45*ͩͱݻ༗ͷΧϥϜΛ࣋ͨͤΔ͜ͱ͸ਪ঑͞Εͳ͍ ̈̈45*ͩͱ౷ҰςʔϒϧʹΫΤϦ͢Δඞཁ͕ग़ͯ͘ΔͨΊɺڊେςʔϒϧʹͳΔͱ໰୊͕ग़ΔՄೳੑ͕͋Δ
  14.  3BJMTͷNPEFMʹSFMBUJPOΛுͬͯຬ଍ͯ͠͠·͏໰୊ %FMFHBUFE5ZQFTʹݶΒͣ  w 3BJMTΞϓϦͰด͡ΔͿΜʹ͸ྑ͍ҰํͰ42-͕ෳࡶʹͳΓ͕ͪ̈  w %8)্ͰΫΤϦ͠Α͏ͱ͢ΔͱେมʹͳΔ܏޲̈̈ 

    ཤྺςʔϒϧ͸ͦͷಛੑ্ɺ෼ੳΫΤϦ͕ൃߦ͞ΕΔ܏޲͕͋ΔͷͰ 42-΋૊Έқ͘ͳ͍ͬͯΔͱྑͦ͞͏̈̈̈ ̈Ӆṭ͞Ε͍ͯΔ͚ͩͱ͍͏ͷ͸ͦ͏ʜʜ ̈̈%FMFHBUFE5ZQFTͷ֤UZQFͱJEͷϖΞΛΫΤϦʹຒΊࠐΉඞཁ͕͋Δͱ͔ ̈̈̈ద੾ʹਖ਼نԽΛ่͢ͳͲ 3BJMTͷNPEFMϦον͗͢໰୊
  15.   AFOSPMMNFOU@JOUFOU@JEAͰADPOWFSTJPOTAΛҾ͘  ADPOWFSTJPO@FWFOUTAUBCMFͱ+0*/  APDDVSSFE@BUAΛ%&4$Ͱιʔτ͠ɺ݅औಘ ߋʹऔಘͨ͠ϨίʔυͷAFWFOUBCMFAʹΞΫηε͢Δ͜ͱͰ ݸผͷΠϕϯτΛऔಘ͢Δ͜ͱ͕Ͱ͖Δ̈ ɻ

    ̈ΫΤϦ͕ൃʹͳͬͯ͠·͏ͱ͜Ζ͕τϨʔυΦϑ ࠷৽ͷΠϕϯτΛͲ͏Ҿ͔͘ 💡 ͜ͷ࣌ `eventable_application?` ΍ `eventable_rejection?` ͷΑ͏ͳɺ
 `delegated type` ͕ੜ΍͢ϝιουΛ࢖͏ͱछผͷ൑ఆ͕Ͱ͖ͯศར